Контролируйте эффективность работы, сводите бумажную волокиту к минимуму, увеличивайте количество повторных приемов, оптимизируйте расходы на рекламу и многое другое

Автоматизация процессов вашей клиники

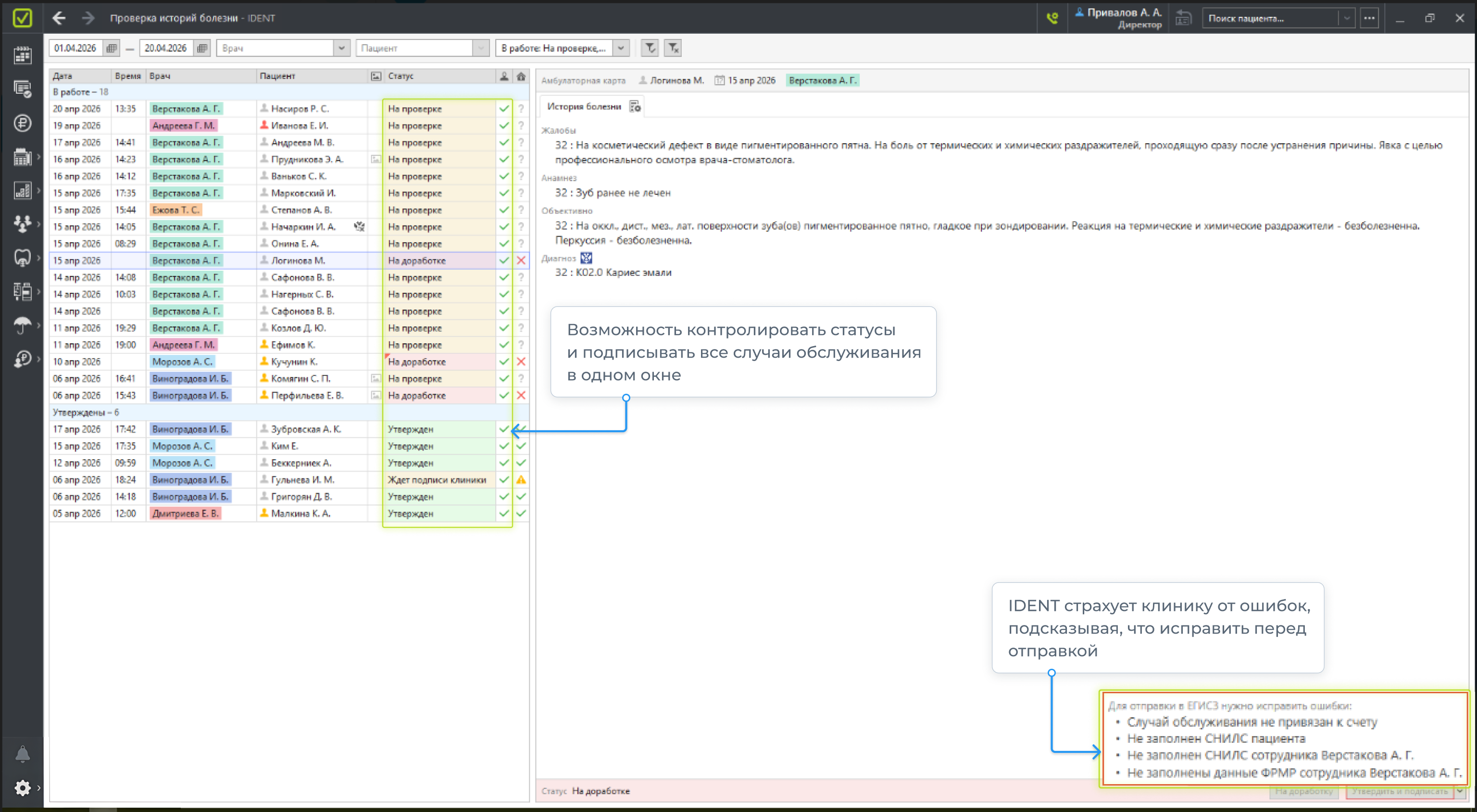
IDENT — программа для стоматологий

Заголовок
Заголовок
Заголовок
Заголовок
Заголовок
Заголовок

Коротко о главном

Новые возможности и фишки IDENT

Больше технической информации для специалистов в Базе знаний

c 2017 года
c 2018 года
c 2018 года
c 2020 года
c 2017 года
c 2022 года
c 2018 года
c 2018 года
c 2010 года

IDENT уже выбрали 
3600+ стоматологий в    России и СНГ

Каждая 9-я клиника в России

Каждая 8-я клиника в Москве,

С нами:

Каждая 5-я клиника в СПб,

Подключить IP-телефонию, получить заявки с популярных агрегаторов теперь можно в пару кликов

Расширяйте возможности IDENT 
c помощью интеграций

Бесплатное обучение любого количества сотрудников на протяжении всего сотрудничества
Техподдержка 12/7 и обновления всегда бесплатно
Перенос данных из других программ, загрузка документов и обучение — бесплатно
Цена окончательная, никаких скрытых платежей
Стоимость не зависит от количества кресел и сотрудников

Протестируйте перед покупкой

Мы за честную ценовую политику

Заголовок
Оставьте заявку, и мы вам перезвоним

Прокачайте свою стоматологию 
с помощью 
IDENT

Нажимая на кнопку, вы даете согласие на обработку персональных данных

ПОЧТА
ТЕЛЕФОН
190020
Санкт-Петербург
Лифляндская, 6/6C,
оф. 514
АДРЕС
Контакты
190020
Санкт-Петербург
Лифляндская, 6/6C,
оф. 514
АДРЕС
ПОЧТА
ТЕЛЕФОН
Контакты